CANTINA E VINIFICAZIONE
CSB propone un software per cantine in grado di agevolare la produzione in Cantina e la gestione delle Tracciabilità tecnica e normativa.
Questa soluzione risponde efficacemente alle esigenze degli operatori della filiera vitivinicola in materia di tracciabilità dei prodotti vitivinicoli secondo la normativa europea. Questo software per gestione cantina risulta essere uno strumento fondamentale per l’enologo che vuole conoscere in ogni momento la situazione dei prodotti e dei contenitori in cantina, in modo da pianificare le attività da svolgere sia in termini di operazione sia rispetto alle analisi sui prodotti in lavorazione.
Con la Pianificazione delle attività di cantina è possibile organizzare, programmare e gestire i diversi processi, quali le lavorazioni, le analisi sui prodotti e le attività di manutenzione sui contenitori, ma anche predisporre gli ordini di cantina per il personale dedicato.
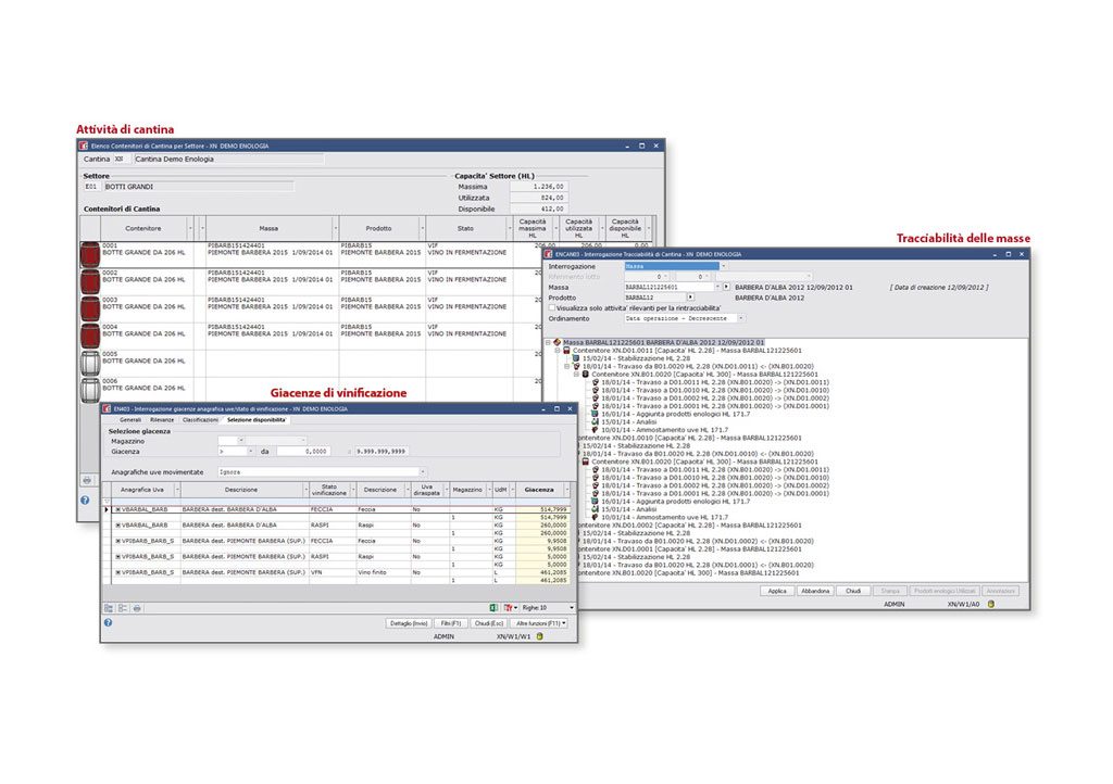
La Gestione delle attività di cantina si avvale della planimetria di cantina e del piano delle attività, tramite i quali è possibile rilevare tutte le lavorazioni, le analisi, le annotazioni effettuati sui prodotti e sulle masse. Anche le fasi di evoluzione e trasformazione relative alle masse in cantine vengono tracciate in modo automatico dal software di gestione della cantina.
La rilevazione informatizzata delle lavorazioni, delle analisi effettuate e dei prodotti enologici utilizzati costituisce la base per la gestione della tracciabilità e della rintracciabilità delle masse, ottenibile attraverso specifiche funzioni del software per cantine. Tali funzioni consentono di ricostruire nei minimi dettagli la storia di ogni singola massa vinificata in cantina e sono corredate da una serie di elaborazioni dedicate all’analisi dei dati storici (contenitori di cantina, prodotti enologici, ecc.).
Grazie all’integrazione con la Contabilità Analitica, questo software di gestione cantina permette di rilevare automaticamente tutti gli elementi quantitativi utili alla costificazione delle attività eseguite così da controllare i costi di produzione relativi alle masse e ai prodotti finali.
Oltre alla tracciabilità di cantina, il software per cantine presenta anche funzionalità per la gestione della tracciabilità normativa della vinificazione in ambito MIPAAF. Mediante la Gestione Registri Vinificazione, infatti, è possibile gestire gli adempimenti relativi all’esecuzione delle attività di cantina, finalizzati alla tracciatura delle fasi di trasformazione dei prodotti.
La Prima nota registri di Vinificazione permette, poi, di registrare tutte le lavorazioni eseguite sui prodotti, con l’ausilio di tabelle pre-configurate che permettono di automatizzare l’imputazione e il controllo dei dati.
Grazie ai numerosi report e alle specifiche funzioni, il software per cantine permette di controllare i dati immessi, verificare il rispetto dei limiti imposti dai Disciplinari di produzione dei vini a denominazione DOP/IGP e di controllare le giacenze dei prodotti in ogni singolo stato di vinificazione. Tutte le registrazioni di lavorazione e trasformazione vengono infine stampate nei Registri di vinificazione.

